Cimoc漫画
- 类型:浏览阅读
-
评分:
- 版本:1.7.263安卓版
- 语言:英文
- 大小: 42.9M
- 更新:2025-12-17
内容介绍
Cimoc 是一款免费的漫画阅读应用,提供海量的漫画资源,包括国内外的热门漫画。它支持离线下载,让用户可以随时随地阅读喜爱的漫画,界面简洁清晰,操作便捷。Cimoc还支持自定义设置,用户可以根据自己的需求调整字体大小、背景颜色等,提升阅读体验。

cimoc漫画图源导入码2025
第一个:https://miuscapp.com/cimoc/sourceBaseUrl.json
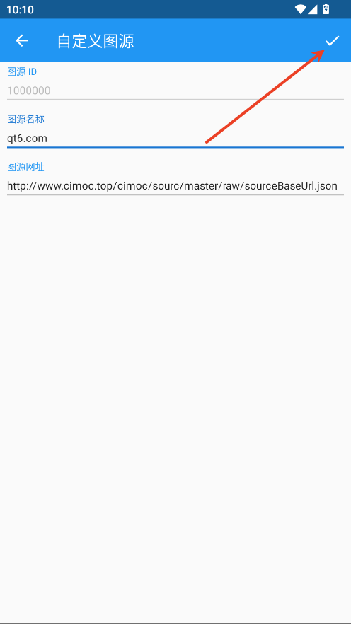
第二个:http://www.cimoc.top/cimoc/sourc/master/raw/sourceBaseUrl.json
第三个:https://gitcode.net/Haleydutest/cupdate/-/raw/master/sourceBaseUrl.json
非中国:https://raw.githubusercontent.com/haleydu-test/cimocUpdate/main/sourceBaseUrl.json
cimoc怎么导入漫画源
1.点击左上角三条杠。

2.点击图源。

3.点击右上角三个点。

4.点击手动添加图源。

5.图源名称可自定义,在地址内输入本文提供的源。点击√即可。

cimoc怎么用
1.进入软件添加源后,软件是没有推送漫画的,需要搜索你想要看的漫画关键字。

2.输入关键字后点击搜索。

3.在搜索出来的内容中选择你要看的。

4.选择观看。

应用截图




最新文章
更多- poki小游戏免费秒玩-官方入口网站链接 2025-12-17
- 欧易跟单交易详解 新手如何快速上手跟单操作 2025-12-17
- poki小游戏免费秒玩直通入口-poki小游戏极速畅玩零等待入口 2025-12-17
- 朋友梗是什么梗?揭秘网络爆火友情梗的出处和用法,让你秒懂年轻人社交黑话! 2025-12-17
- 迅雷在线高清观看-迅雷影院免费流畅播放器 2025-12-17
- 10个技巧教你挑选高盈利交易员跟单 2025-12-17
最新更新
- 1 WE
- 2 菠萝包动漫2025
- 3 漫千绘漫画 1.0.2
- 4 鲸喜阅读
- 5 小书趣阁
- 6 树洞漫画app正版下载
- 7 嫩江新时代
- 8 三点小说
- 9 新闻早知道app下载安装最新版
- 10 安徽日报电子版手机版下载










