Sui币的zkLogin功能创新性地融合零知识证明技术,让用户仅需通过Google等社交账号即可安全登录区块链应用。这项技术既消除了助记词管理的烦恼,又确保了隐私安全,为Web2用户打开了一扇通往加密世界的便捷之门。

解密zkLogin:Sui网络的隐私革命
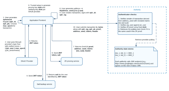
作为Sui网络的身份验证原语,zkLogin完美结合了Web2的便捷登录与Web3的隐私保护优势。它如同一位专业的数字身份翻译官,将社交账号转化为全新的链上身份,同时隐藏用户的真实信息。
zkLogin的诞生直指Web3的最大痛点——复杂的入门流程。面对全球50亿社交媒体用户,这项技术让区块链体验变得像刷社交软件一样简单。无需助记词、免记私钥,用户就能畅游加密世界。
Sui选择zkLogin作为核心验证方案,体现了其对用户体验的极致追求。这项技术为开发者提供了安全易用的身份解决方案,有望加速生态系统的普及进程。
零知识证明:zkLogin的隐私引擎
零知识证明是zkLogin的核心技术,它允许证明某个陈述为真,却不泄露任何额外信息。就像能证明自己成年,却无需透露生日一样精妙。
zkLogin的隐私保护体现在两个维度:身份层面将社交账号转化为可验证的链上凭证;行为层面通过独特地址派生算法,为每个应用生成不同地址,防止跨应用追踪。
在DeFi交易中,zkLogin支持私人交易;在DAO治理中,可证明投票资格却不暴露持币数量。相比传统区块链登录暴露公钥地址的缺陷,zkLogin真正做到了"证明但不暴露"。

三步完成Web3身份验证
zkLogin的操作体验简单得令人惊喜:
1.选择熟悉的社交账号登录选项
2.授权应用访问社交账号信息
3.系统自动完成零知识证明验证
2024年5月新增的多重签名恢复功能,让用户可绑定多个社交账号作为备份。支持的平台也从Google、Face-book扩展到Apple等主流服务,未来还将整合更多社交账号类型。

应用前景与技术边界
在DeFi领域,zkLogin让用户跳过钱包管理的学习曲线;在游戏社交领域,支持隐私保护的DAO投票。作为Sui生态的增长引擎,它正帮助开发者触达数十亿潜在用户。
技术层面,zkLogin依赖社交平台的持续可用性,虽通过多重签名有所缓解,但仍非绝对匿名方案。用户需警惕钓鱼攻击等潜在风险。
从监管视角看,zkLogin巧妙平衡了隐私保护与合规要求,可能成为大众进入Web3的主要入口。但任何新技术都有发展过程,用户应充分了解恢复机制,安全享受技术创新带来的便利。
以上就是小编为大家带来的Sui币zkLogin功能深度解析,如需获取更多区块链技术前沿资讯,请持续关注本站。
-
韩漫在线观看免费漫画下载安装最新版本-韩漫高清在线观看与免费下载入口 时间:2026-01-02 -
谷歌学术镜像入口-google学术搜索入口怎么进 时间:2026-01-02 -
拷贝漫画官方下载安装入口-拷贝漫画最新版本app下载安装 时间:2026-01-02 -
b站实时观看人数查看-b站在线人数位置详解 时间:2026-01-02 -
teambition使用教程-teambition项目管理软件全解析 时间:2026-01-02 -
暗黑破坏神2电脑版下载安装教程-暗黑破坏神2硬盘版最新版本下载 时间:2026-01-02
今日更新
-
烟雨江湖12月更新爆料汇总 烟雨江湖全新版本内容前瞻与玩法解析
阅读:18
-
时空猎人觉醒 魔能芯片系统玩法详解与养成攻略
阅读:18
-
名将杀公会系统详解 名将杀公会玩法入门与进阶指南
阅读:18
-
时空猎人觉醒 六人本黑暗蝶影副本全流程通关攻略
阅读:18
-
天下万象周常任务怎么完成 天下万象每周日常任务全流程攻略
阅读:18
-
萤火夜话特殊道具使用攻略 萤火夜话高效率道具搭配与实战应用技巧
阅读:18
-
内涵段子打钱是网友调侃求红包的梗,源自经典语录疯狂暗示转账,现在成社交卖萌必备骚话。
阅读:18
-
时空猎人觉醒金星宠物 时空猎人金星宠物技能属性与实战效果全面解析
阅读:18
-
战斗陀螺 X XONE中文版明年2/12推出 赠送限定战斗陀螺特典
阅读:18
-
鸣潮失落的乐声任务详情
阅读:18










