硬核拆解:x402想修好互联网的“支付缺口”,却又掉进了老坑
编译|Odaily 星球日报( @OdailyChina );译者| Ethan( @ethanzhang_web3)

1994 年,Marc Andreessen 犯下了一个他后来承认的关键错误:Netscape 未能将支付功能内置到浏览器中。由于监管不确定性和金融机构的风险规避,Netscape 与 Visa、Microsoft 与 MasterCard 的合作计划相继流产。这导致以广告监控为核心的商业模式成为互联网三十年的默认选择——万亿美元规模的产业建立在全方位行为追踪之上,而非直接的价值交换。
如今 AI Agent 正在打破这种平衡。自主系统既不会观看广告,也无法被心理画像分析,更没有可供变现的注意力资源。内容发布者面临非此即彼的选择:要么放任破坏内容创作动力的寄生式抓取,要么构建直接支付机制。x402 协议是目前最有希望激活 HTTP 标准中尘封的"402 Payment Required"状态代码的尝试,它将该状态码与区块链结算及密码学授权机制相结合。
时机选择堪称完美。区块链基础设施已随着 Layer2 网络的发展趋于成熟,实现交易成本低于 1 美分、确认速度亚秒级。稳定币在 20 多条链上的流通供应量超过 420 亿美元。谷歌的 A2A 协议更是明确预见了"为服务付费与收费"的 Agent 生态。但通过研读 v1 规范、v2 提案变更说明,并观察早期生态发展后,我们发现 其基础架构存在根本性局限,若不进行重大修订可能影响 x402 实现大规模普及 。
本文基于分布式系统原理、支付协议经济学及实际部署案例进行了系统性批判,随后勾勒出支撑互联网级部署所需的核心架构改造方向。
理解 x402 的架构
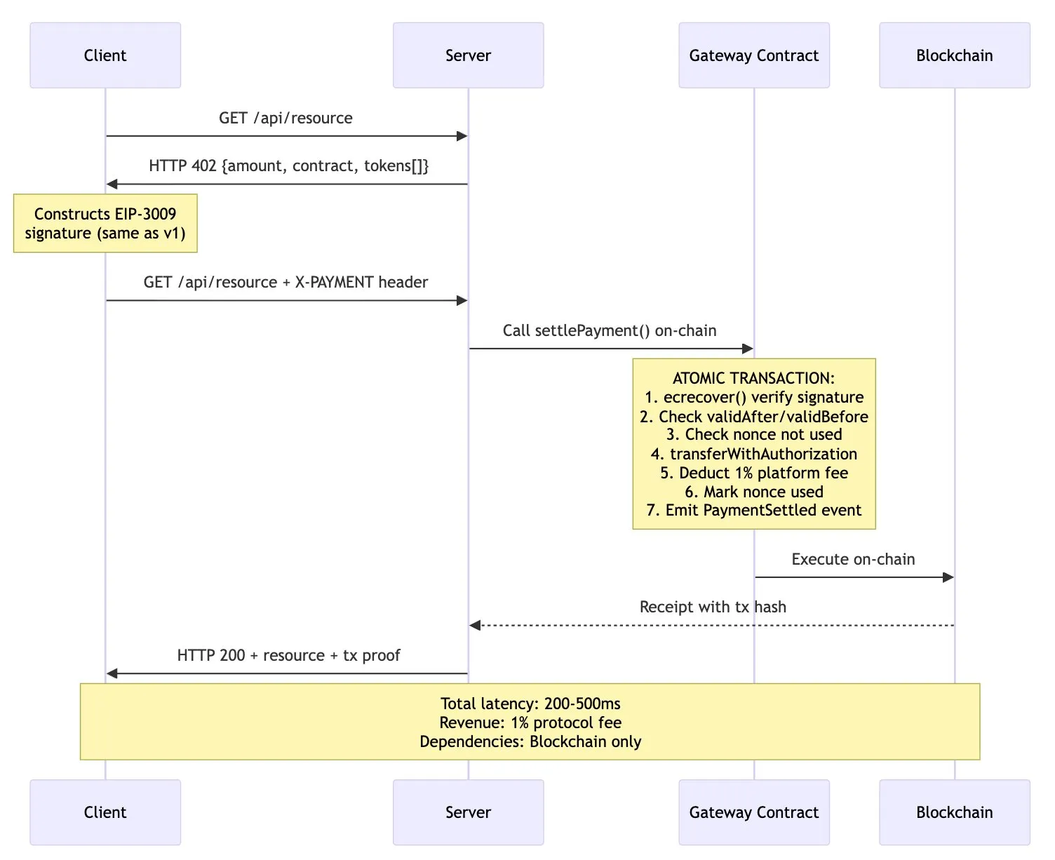
协议利用 EIP-3009 的
transferWithAuthorization()
方法,实现了“无 Gas”稳定币转账。
具体而言,客户端会构建一个加密签名授权,允许第三方(即 Facilitator ,中介执行者)代表其执行转账操作。

图 1:当前 x402 v1/v2 支付流程
关键发现: 该设计提供了加密支付验证功能,且无需商户直接处理私钥或管理区块链基础设施。结算在 Base(以太坊二层)等链上进行,最终确认时间约 200 毫秒,燃料成本低于 0.0001 美元。该协议看似简洁优雅,但这种表面简洁性却掩盖了几个深层的架构缺陷。
问题一:Facilitator(中介执行者)的经济模型失衡
Facilitator 需执行三项功能:EIP-3009 签名的密码学验证、向区块链广播交易、提供 API 基础设施。对于这些服务,Facilitator 从协议中获得的补偿恰好为零。需要特别明确其经济机制: Coinbase 的 CDP Facilitator 目前为 Base 链上的 USDC 交易提供免服务费处理。每笔交易约消耗 Facilitator 0.0006 美元燃料费。按月处理 100 万笔交易计算,仅燃料成本就达 600 美元(尚未计入服务器基础设施、RPC 节点接入、监控系统、合规开销及工程维护成本)。Facilitator 在协议层面完全没有成本回收机制。

表 1:支付协议经济可持续性对比

图 2:Facilitator 成本细分(月处理 100 万笔交易)
关键结论: 与互联网历史上所有成功支付协议对比:Stripe 每笔交易收取 2.9%+0.3 美元;PayPal 商户费率约 3%;信用卡网络通过商户折扣率抽取 2-3%费用。这些协议能实现价值捕获是因为它们提供了价值,从而建立随交易规模扩大的可持续商业模式。而 x402 Facilitator 模型虽提供真实价值,却完全无法实现价值捕获。
问题二:双阶段结算引发延迟与原子性故障
当前架构需要两次独立的区块链交互:验证阶段(检查签名有效性和随机数状态)与结算阶段(执行实际转账)。该设计同时引发了性能损耗与正确性问题。

表 2:单次 x402 支付延迟分析
对于单次请求,500-1100 毫秒的延迟尚可接受。但在实际应用场景中会产生累积效应:
- 自主研究 Agent 从 100 个 x402 保护的 API 收集数据:支付开销达 50-110 秒延迟;
- 交易机器人从 50 个实时数据源更新头寸:延迟达 25-55 秒;
- AI 助手在对话过程中调用 20 个工具:延迟达 10-22 秒。

图 3:双阶段结算故障模式
违反分布式系统原则:这些并非假设性问题,而是 将原子操作(支付)拆分为双阶段协议的根本性后果 。自 1970 年代以来,分布式系统研究就已明确:在存在原子替代方案时,双阶段协议具有脆弱性。数据库领域通过两阶段提交协议(2PC)深刻认识到这一点——该协议因协调者故障而导致系统挂起与状态不一致。 x402 必须避免重蹈覆辙。
问题三:EIP-3009 独占性割裂代币生态
协议强制要求使用 EIP-3009 的"transferWithAuthorization()"方法进行支付结算。理论上任何符合 EIP-3009 的代币都可与 x402 兼容,但实际上符合该标准的稳定币数量远少于经济上主流的稳定币集合。

表 3:稳定币兼容性矩阵

图 4:稳定币市场覆盖范围
这意味着 x402 v1 版本与其主要目标代币中 40%的存在兼容性问题 。其他稳定币的情况更为严峻:USDT 从未实施 EIP-3009 且无相关计划,而作为流通量超 1400 亿美元的最大稳定币,其缺失造成显著影响。DAI 则采用不同标准(EIP-2612 许可),通过差异化接口实现类似功能。
问题四:多链支持名不副实
协议规范声称 x402 支持"Base、Solana 以及通过自托管 Facilitator 的任何 EVM 网络",看似实现了链无关的灵活性。但深入考察实现细节会发现,多链支持远未达预期。

表 4:Facilitator 的网络支持矩阵
每个 Facilitator 支持的网络子集各不相同,存在配置要求差异、代币列表不一、运营成熟度分级的现象。协议缺乏让客户端查询"该商户支持哪些链"的 发现机制 ,服务方必须在 402 响应中指定 单一网络 ,迫使客户端要么在特定链上预存资金,要么放弃交易。
问题五:Facilitator 属于不必要的中间层
我们来追问一下这个架构的基本命题:在该设计中, 为什么一定需要 Facilitator ?常见的几条理由经不起推敲。

图 5:替代架构——智能合约直接结算
这种替代设计方案具有多重优势:
- 原子性 :验证与结算在 同一笔链上交易 中完成;
- 时延降低 :去掉一次网络往返(从 500–1100ms 降至 200–500ms);
- 可靠性 :不再依赖 Facilitator 的在线率或其 API 可用性;
- 经济可持续性 :协议费在链上直接扣除(例如 1% 平台费 );
- 透明度 :所有结算逻辑都在链上,可审计。
v2 方案:改进与遗留缺陷
x402 团队已发布 v2 规范分支,试图通过"传输无关重构"解决部分 v1 限制。但研读变更日志、路线图及规范文档后可以发现,v2 虽实现渐进式改进,却未解决上述根本性架构问题。
v2 的变更内容:
- 传输抽象:将协议拆分为类型(数据结构)、逻辑(方案)与表征(HTTP、MCP、A2A)三层;
- 方案扩展性:规范化"精确计费"方案,支持新型方案(按量计费、电商场景);
- 服务发现:新增 Bazaar API 用于发现 x402 资源。
v2 未变更的核心问题:
- 维持原有 Facilitator 架构(客户端→Facilitator/验证→Facilitator/结算→商户);
- 维持零费用经济模型(Facilitator 仍无补偿);
- 保留两阶段结算模式;
- 延续 EIP-3009 排他性(代币支持推迟至 2026 年 Q2);
- 仍需显式匹配网络(没有跨链抽象);
- 仍然强制 Facilitator 中介机制。

表 5:各版本问题解决对比
实现互联网级采用所需的条件
基于对分布式系统与支付协议三十年的研究,我提出以下架构原则:
- 通过协议费用实现经济可持续性:链上扣除 1%结算费形成稳定收益
- 依托智能合约实现原子化结算:单次链上交易消除竞态条件
- 代币灵活性:同步支持 EIP-3009、EIP-2612 许可及标准 ERC-20
- 链抽象化:通过 Circle 跨链传输协议与 Across 协议实现基于意图的路由
- 极简信任:无需强制 Facilitator 的直接结算机制

表 6:架构方案全面对比
结论
x402 v1 在解决这个困扰行业三十年的难题上取得了实质性进展。基于成熟的区块链基础设施,微支付已具备经济可行性。Agent 经济更催生了对机器原生支付协议的迫切需求。Coinbase 的背书及与 Google A2A 的整合提供了机构可信度,其技术路径(HTTP 402 状态码+区块链结算+密码学授权)本身具有合理性。
然而,良好愿景与企业支持并不能确保协议成功。Facilitator 模型创造了不可持续的经济机制——关键基础设施陷入长期亏损。双阶段结算架构带来的延迟与原子性故障,完全可通过原子化方案规避。EIP-3009 的排他性割裂代币生态,使 40%的 USDC 供应量及几乎所有竞争性稳定币被排除在外。多链支持仅停留在名义层面,最终用户仍需直面链间割裂的现实。在智能合约直接结算可提供更优特性时,Facilitator 仍作为冗余中介存在。
尽管 v2 方案在传输抽象、服务发现和计费模式扩展性上有所改进,但并未触及促经济模型、双阶段结算、代币限制及跨链碎片化等核心问题。路线图将关键修复推迟至 2026 年第二季度。 自主互联网需要自主支付系统——x402 v1 证明了技术可行性,v2 展现了渐进式的改良,但真正的解决方案仍需突破性变革。
-
2026年BONK币购买指南 欧易交易所App买卖步骤详解 时间:2025-11-01 -
幣安binance(币安)APK被华为手机阻止安装?一分钟学会解除拦截 时间:2025-11-01 -
BONK币2026年价格预测及币安实时行情分析 时间:2025-11-01 -
ACE币2026前景分析 项目亮点及欧易App交易指南 时间:2025-11-01 -
幣安binance(币安)App安装失败、显示不安全?华为用户最全应对指南 时间:2025-11-01 -
2026年ACE币投资分析:币安App价格走势与未来潜力 时间:2025-11-01
今日更新
-
逆水寒新赛季剧情任务-关山飞鸿必看注意事项
阅读:18
-
一梦江湖孟冬节活动-冬韵清议答案全总结
阅读:18
-
最新网络热梗什么试试揭秘!一秒get年轻人都在玩的爆款挑战
阅读:18
-
快乐星球是什么梗?揭秘洗脑神曲背后的童年回忆杀,全网爆火原因全解析!
阅读:18
-
"躺平是什么梗?揭秘年轻人拒绝内卷的佛系生活态度"
阅读:18
-
LOL手游符文大乱斗高燃开启-乐斗之夜11月8日上线
阅读:18
-
代号鸢张仲景命盘怎么选-如鸢张仲景命盘搭配推荐
阅读:18
-
阴阳师秋韵漫行活动11月5日将开启--海量福利来袭
阅读:18
-
口袋斗罗大陆加速器怎么选-口袋斗罗大陆加速推荐
阅读:18
-
和平精英地铁逃生新版本即将上线-新玩法冰封列车公布
阅读:18










